Zero to Inf

技术栈的流动-从零到无穷

基于docker搭建aiclient2api图文教程

1. 前言

本文基于aiclient2api v2.9.7版本,Github地址为 https://github.com/justlovemaki/AIClient-2-API

aiclient2api 能够将 GeminiCLI , ClaudeCode 等转换为不仅限于原客户端使用的API,从而供给OpenClaw或其它客户端使用

该项目纯自用项目,只能设置一个api密钥

该项目有更多玩法,本文只赘述其中一部分,其他请自行探索

 

就算不买也强烈推荐使用有 快照 功能的厂商的服务器进行搭建,并且一定要经常打快照,不要问为什么,血的教训,血的教训,血的教训

2. 搭建

首先选择一个目录,本文中使用的是/data/aiclient2api

运行 mkdir -p /data/aiclient2api && touch /data/aiclient2api/compose.yaml ,创建docker compose文件

复制以下docker compose 配置(3000端口比较常见容易被占用所以这里我改成了3180,可自行修改为其它端口)
3000 为 Web UI,其余为 OAuth 回调端口(Gemini: 8085, Antigravity: 8086, iFlow: 8087, Codex: 1455, Kiro: 19876-19880)

 

services:
  aiclient-api:
    image: justlikemaki/aiclient-2-api:latest
    container_name: aiclient2api
    restart: unless-stopped
    ports:
      - "3180:3000"
      - "8085-8087:8085-8087" 
      - "1455:1455"
      - "19876-19880:19876-19880"
    volumes:
      - ./configs:/app/configs
    environment:
      - ARGS=
    healthcheck:
      test: ["CMD", "node", "healthcheck.js"]
      interval: 30s
      timeout: 3s
      start_period: 5s
      retries: 3

 

粘贴到刚刚新建的 compose.yaml 里

运行如下命令 cd /data/aiclient2api && docker compose up -d ,创建容器,如图即为成功

3. 配置

访问 服务器IP:3180 (如果你修改了端口则替换为你的端口),初始密码为 admin123 ,点击登录

进入管理控制台

首先要修改登录密码,点击 配置管理 ,滑动到最下面,修改后台登录密码,点击保存配置

本文以对接Gemini CLI作为教程,其它大同小异,请自行研究

(如果以前没用过Gemini CLI,可能会遇到需要开启谷歌云或验证手机号等情况,建议先本地安装一个Gemini CLI登录过排完坑了再来接入)

点击提供商池管理,点击生成授权

选择 OAuth 授权

复制链接在浏览器中打开,或直接点击 在浏览器中打开 按钮

根据提示登录 Google 账户

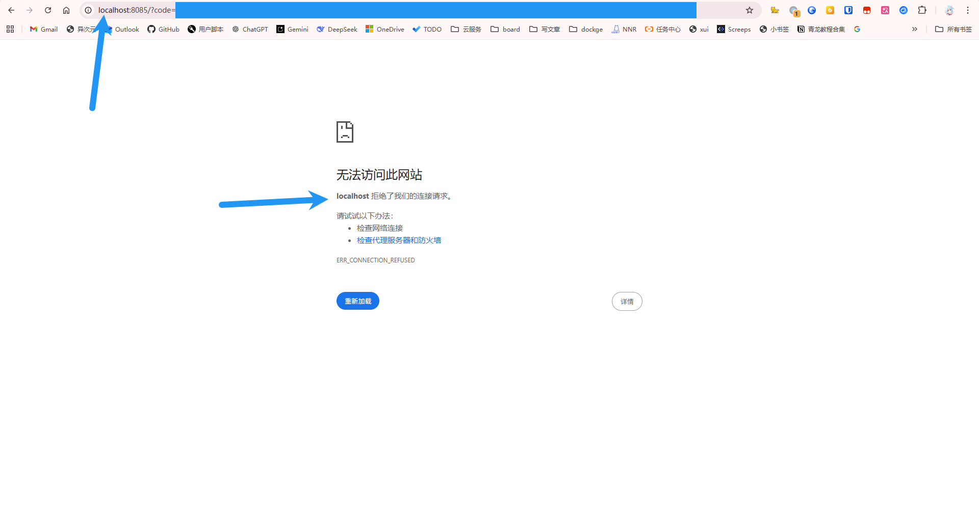
此时会显示如下,不要慌张,将此处的 localhost 修改为你的服务器IP,再次访问即可

如下,授权成功

回到aiclient2api可以看到已经成功了

接下来点击配置管理,将API密钥随意修改为你想要的,下面的模型提供商把你对接了的都选上(本文只对接了一个 Gemini CLI 所以暂时只选这一个)

下拉到此处,启用OAuth令牌自动刷新

下拉到最下方,保存配置

4. 使用

到此已经完成,可以使用该密钥了,BaseURL 即为你的服务器IP:项目端口,本项目能提供标准的OpenAI API和Claude API,这里就不过多赘述了

 

发表回复

Your email address will not be published. Required fields are marked *.

*
*